Pas6502 - Pascal dialect compiler -> 6502 assembly code

Programming the 6502 microprocessor and its relatives in assembly and other languages.
paul_nicholls
Posts: 42
Joined: 19 Jan 2011
Contact:

Pas6502 - Pascal dialect compiler -> 6502 assembly code

Post by paul_nicholls »

Hi all,
I'd thought I'd mention that I'm working on a project (part fun/learning/useful) called Pas6502 which will compile a dialect of Pascal into 6502 assembly code (using Kick Assembler macros and asm code). I will be starting with the C64.

I know there have been others, but I wanted to do this myself too :)

I have made a start where I can parse expressions using standard Pascal syntax, or expressions including mixed maths & boolean logic for tricky equations like the Dirac delta function (one line):

Code: Select all

a := -(x=0)
or the absolute value function (definitely tricky code!):

Code: Select all

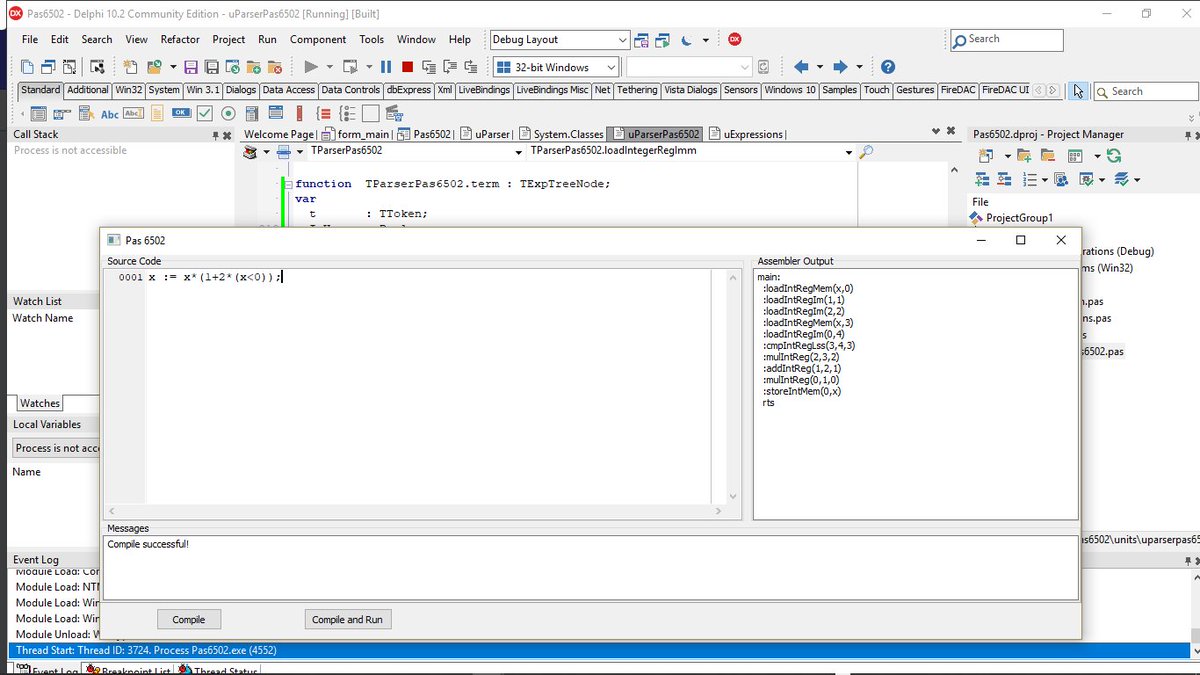
x := x*(1+2*(x<0))
Which currently produces this code:

Code: Select all

main:
  :loadIntRegMem(x,0)
  :loadIntRegIm(1,1)
  :loadIntRegIm(2,2)
  :loadIntRegMem(x,3)
  :loadIntRegIm(0,4)
  :cmpIntRegLss(3,4,3)
  :mulIntReg(2,3,2)
  :addIntReg(1,2,1)
  :mulIntReg(0,1,0)
  :storeIntRegMem(0,x)
  rts
I will be adding in expression simplification too which will include power of 2 div/mull -> shifts/shifts+adds.

Internally, I will be representing False = 0 and True = -1, but any value <> 0 will also equate to True so I will be able to things like;

Code: Select all

if SomeNumericVar then
// do something if SomeNumericVar <> 0
...
I am also posting on twitter:
https://twitter.com/SyntaxErrorSoft/sta ... 5586321409

Image
cheers,
Paul
"The plastic veneer of civilization is easily melted in the heat of the moment" - Paul Nicholls
User avatar
barrym95838
Posts: 2056
Joined: 30 Jun 2013
Location: Sacramento, CA, USA

Re: Pas6502 - Pascal dialect compiler -> 6502 assembly code

Post by barrym95838 »

What does

Code: Select all

x := (x<0)*x*2+x
compile to?
Got a kilobyte lying fallow in your 65xx's memory map? Sprinkle some VTL02C on it and see how it grows on you!

Mike B. (about me) (learning how to github)
paul_nicholls
Posts: 42
Joined: 19 Jan 2011
Contact:

Re: Pas6502 - Pascal dialect compiler -> 6502 assembly code

Post by paul_nicholls »

barrym95838 wrote:
What does

Code: Select all

x := (x<0)*x*2+x
compile to?
That currently compiles to:

Code: Select all

main:
  :loadIntRegMem(x,0)
  :loadIntRegIm(0,1)
  :cmpIntRegLss(0,1,0)
  :loadIntRegMem(x,1)
  :mulIntReg(0,1,0)
  :loadIntRegIm(2,1)
  :mulIntReg(0,1,0)
  :loadIntRegMem(x,1)
  :addIntReg(0,1,0)
  :storeIntRegMem(0,x)
  rts
:)
"The plastic veneer of civilization is easily melted in the heat of the moment" - Paul Nicholls
paul_nicholls
Posts: 42
Joined: 19 Jan 2011
Contact:

Re: Pas6502 - Pascal dialect compiler -> 6502 assembly code

Post by paul_nicholls »

I've now added some optimizations like simplifying to a numerical value where possible, division with a power of 2 to a shift, and multiplication to shifts & additions. Will do * 0, * 1, + 0 optimizations too amongst others.
"The plastic veneer of civilization is easily melted in the heat of the moment" - Paul Nicholls
User avatar
barrym95838
Posts: 2056
Joined: 30 Jun 2013
Location: Sacramento, CA, USA

Re: Pas6502 - Pascal dialect compiler -> 6502 assembly code

Post by barrym95838 »

paul_nicholls wrote:
... and multiplication to shifts & additions ...
How were you doing it before your optimization?
Got a kilobyte lying fallow in your 65xx's memory map? Sprinkle some VTL02C on it and see how it grows on you!

Mike B. (about me) (learning how to github)
paul_nicholls
Posts: 42
Joined: 19 Jan 2011
Contact:

Re: Pas6502 - Pascal dialect compiler -> 6502 assembly code

Post by paul_nicholls »

I was just parsing the expression into postfix format using an expression tree and not optimising it before...

Is that what you meant?
cheers,
Paul
"The plastic veneer of civilization is easily melted in the heat of the moment" - Paul Nicholls
whartung
Posts: 1004
Joined: 13 Dec 2003

Re: Pas6502 - Pascal dialect compiler -> 6502 assembly code

Post by whartung »

paul_nicholls wrote:
I have made a start where I can parse expressions using standard Pascal syntax, or expressions including mixed maths & boolean logic for tricky equations like the Dirac delta function (one line):

Code: Select all

a := -(x=0)
or the absolute value function (definitely tricky code!):

Code: Select all

x := x*(1+2*(x<0))
Just so ya know, in Pascal, those aren't legal expressions.

Pascal is not C where boolean expressions are actually just integer expression checking for zero, boolean is a "real" type in Pascal, and there's no language construct that casts booleans to integers. You could write one of course, but it's not in the stock language.
paul_nicholls
Posts: 42
Joined: 19 Jan 2011
Contact:

Re: Pas6502 - Pascal dialect compiler -> 6502 assembly code

Post by paul_nicholls »

whartung wrote:
paul_nicholls wrote:
I have made a start where I can parse expressions using standard Pascal syntax, or expressions including mixed maths & boolean logic for tricky equations like the Dirac delta function (one line):

Code: Select all

a := -(x=0)
or the absolute value function (definitely tricky code!):

Code: Select all

x := x*(1+2*(x<0))
Just so ya know, in Pascal, those aren't legal expressions.

Pascal is not C where boolean expressions are actually just integer expression checking for zero, boolean is a "real" type in Pascal, and there's no language construct that casts booleans to integers. You could write one of course, but it's not in the stock language.
I know, that's why I wrote this:
paul_nicholls wrote:
I can parse expressions using standard Pascal syntax, or expressions including mixed maths & boolean logic
I wanted to give the programmer the freedom of using both Standard Pascal and the mixed version :)
:D
cheers,
Paul
"The plastic veneer of civilization is easily melted in the heat of the moment" - Paul Nicholls
paul_nicholls
Posts: 42
Joined: 19 Jan 2011
Contact:

Re: Pas6502 - Pascal dialect compiler -> 6502 assembly code

Post by paul_nicholls »

More #Pas6502 compiler progress...can now do basic math, store values into variables and absolute addresses (1 or 2 byte) [including arrays], and Poke() command added. More optimisation needed, but am very happy :) <committing to version control now lol>

Input example:
Image

Output example (copied from the ASM window):
Image
cheers,
Paul
"The plastic veneer of civilization is easily melted in the heat of the moment" - Paul Nicholls
paul_nicholls
Posts: 42
Joined: 19 Jan 2011
Contact:

Re: Pas6502 - Pascal dialect compiler -> 6502 assembly code

Post by paul_nicholls »

I've now added if and while statements to #Pas6502, and here is the obligatory infinite loop incrementing the border color lol

If anyone is wondering, I've been basing my code on the classic "Let's build a compiler" tutorial series by Jack W. Crenshaw here:
http://www.penguin.cz/~radek/book/lets_ ... mpiler.pdf

Image

Image

cheers,
Paul
"The plastic veneer of civilization is easily melted in the heat of the moment" - Paul Nicholls
User avatar
drogon
Posts: 1671
Joined: 14 Feb 2018
Location: Scotland
Contact:

Re: Pas6502 - Pascal dialect compiler -> 6502 assembly code

Post by drogon »

What are you writing in in and in what environment? e.g. would I be able to run it under Linux using vim to edit files? Or do you think it would ever work on a 6502 hosted system?

Cheers,

-Gordon
--
Gordon Henderson.
See my Ruby 6502 and 65816 SBC projects here: https://projects.drogon.net/ruby/
paul_nicholls
Posts: 42
Joined: 19 Jan 2011
Contact:

Re: Pas6502 - Pascal dialect compiler -> 6502 assembly code

Post by paul_nicholls »

I'm writing it using Embarcadero Delphi.

I guess it would run under Wine in Linux, and you could use any text editor to create the source code files, but currently, you would have to load it into the compiler window (or copy/paste) prior to compiling it to a .prg file.

It uses kick assembler (runs using Java) to assemble the generated assembly source code to a C64 .prg file.

cheers,
Paul
"The plastic veneer of civilization is easily melted in the heat of the moment" - Paul Nicholls
User avatar
BigEd
Posts: 11463
Joined: 11 Dec 2008
Location: England
Contact:

Re: Pas6502 - Pascal dialect compiler -> 6502 assembly code

Post by BigEd »

Just to note, it looks like there's an updated version:
Quote:
I've uploaded a new version of Pas6502, my Pascal to 6502 compiler for the C64/C128/BBC Micro. This includes fixes, new C128 support.
User avatar
Proxy
Posts: 746
Joined: 03 Aug 2018
Location: Germany

Re: Pas6502 - Pascal dialect compiler -> 6502 assembly code

Post by Proxy »

damn if this worked for the 65816 then it could maybe be possible to port ORCA-C to a more generic system instead of being Apple IIgs specific
paul_nicholls
Posts: 42
Joined: 19 Jan 2011
Contact:

Re: Pas6502 - Pascal dialect compiler -> 6502 assembly code

Post by paul_nicholls »

Proxy wrote:
damn if this worked for the 65816 then it could maybe be possible to port ORCA-C to a more generic system instead of being Apple IIgs specific
Interesting, I'll have a look at the 65816 CPU to see what that is like for possibly adding to Pas6502 :)

cheers,
Paul
"The plastic veneer of civilization is easily melted in the heat of the moment" - Paul Nicholls
Post Reply